SmoothCSV - Enfin un logiciel qui aime vraiment vos fichiers CSV

Cyril Gervais
4 min de lecture
Interface de SmoothCSV avec un fichier CSV ouvert

Vous en avez marre d’utiliser des fichiers CSV illisibles et mal formatés avec des logiciels qui ne sont pas bien adaptés pour leur lecture (coucou Excel 👋) .

Pourtant vous retrouvez probablement ce format un peu partout : exports depuis vos logiciels métiers, sur les données téléchargées depuis data.gouv.fr, les exports de votre service compta, sauvegardes de bases de données…

Le CSV, un format simple… que personne ne lit bien

Le CSV existe depuis les années 1970, bien avant Excel (1985) ou même les PC grand public. Il était utilisé sur les premiers ordinateurs centraux (mainframes) pour échanger des données. Il n’a pas ou peu évolué depuis.

A la base le format CSV (Comma-Separated Values, soit Valeurs séparées par des virgules) est un format universel, léger, idéal pour stocker des données tabulaires (sous forme de tableau). Comme son nom l’indique, son fonctionnement repose sur un principe simple: ordonner l’information grâce à des séparateurs, généralement des virgules donc, mais aussi parfois des points-virgule, et même tout autre caractère de votre choix, même si ce n’est pas courant.

Ainsi, chaque information est correctement structurée, interopérable dans de nombreux logiciels même s’il n’existe pas de référentiel précis sur le format CSV.

Là où ça se complique, c’est à l’ouverture. Sur Windows, le logiciel configuré par défaut pour ouvrir les fichiers CSV est souvent Excel. Or, Excel gère mal ce format nativement : il faut passer par l’assistant d’importation pour définir le séparateur, l’encodage, le type des colonnes… Sans parler des temps de chargement sur les gros fichiers, ou des problèmes d’encodage qui transforment vos accents en caractères bizarres.

Il existe d’ailleurs quelques fails épiques sur le désamour entre les fichiers CSV et Excel. En 2020, des chercheurs en génomique ont dû renommer des gènes humains parce qu’Excel les convertissait automatiquement en dates (par exemple le gène SEPT2 devenait 2-Sep). Le problème était si fréquent dans les publications scientifiques qu’ils ont dû changer la nomenclature officielle plutôt que de se battre contre Excel.

La solution à vos allergies au CSV : SmoothCSV !

Les fonctionnalités de SmoothCSV

SmoothCSV est un éditeur CSV dédié, gratuit, disponible sur Windows, Mac et Linux. Il a été conçu spécifiquement pour lire, éditer et analyser des fichiers CSV sans les compromis des tableurs généralistes.

  • Ouverture rapide : selon son développeur SmoothCSV est 12x plus rapide qu’Excel pour traiter les fichiers CSV.
  • Détection automatique du séparateur et de l’encodage (UTF-8, Latin-1, etc…).
  • Des outils intégrés efficaces et accessibles en un clic : trier, fusionner, séparer des colonnes, mettre en majuscules, minuscules, supprimer les doublons.
  • Accès aux fonctionnalités rapides via une palette de commandes (Ctrl + Maj + P / ⌘ Cmd + Shift + P).
  • Console SQL intégrée pour requêter directement vos données sans avoir à importer le fichier dans une base.
Exemple des outils proposés par SmoothCSV
SmoothCSV dispose de nombreux outils qui vont vous faciliter la vie

Utilisation de la console SQL de SmoothCSV

C’est là que SmoothCSV se distingue vraiment. Plutôt que de bidouiller des filtres dans un tableur, vous pouvez écrire des requêtes SQL directement sur votre fichier CSV, comme si c’était une table de base de données.

Cas d’usage concret

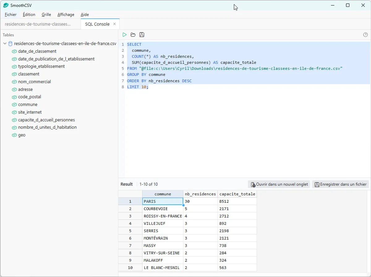
Pour l’exemple, nous utilisons un jeu de données sur les résidences de tourisme en Ile-de-France disponible sur data.gouv.fr. Nous souhaitons obtenir les 10 communes qui ont le plus de résidences de tourisme et la capacité d’accueil totale.

A partir du panneau de requête SQL de SmoothCSV, on interroge le fichier comme on le ferait dans une base classique. Seule différence le nom de la table est le nom du fichier.

Concrètement, cela donne :

SELECT
commune,
COUNT(*) AS nb_residences,
SUM(capacite_d_accueil_personnes) AS capacite_totale
FROM "@file:c:\residences-de-tourisme-classees-en-ile-de-france.csv"
GROUP BY commune
ORDER BY nb_residences DESC
LIMIT 10;

Si vous souhaitez faire le test, pensez à éditer la ligne FROM "@file:c:\residences-de-tourisme-classees-en-ile-de-france.csv" avec l’emplacement réel de votre fichier (clic-droit, “Copier le nom de table” dans SmoothCSV).

On obtient ainsi les statistiques demandées sous forme d’un tableau, prêt à être utilisé ou exporté :

Console SQL de SmoothCSV
Exemple de requête SQL dans SmoothCSV

En résumé

Si vous êtes un utilisateur régulier de fichiers CSV, SmoothCSV mérite toute sa place dans votre boite à outils. Voila, s’il en fallait, une raison supplémentaire de dire au-revoir à Excel !

L’outil est développé par kohii, un passionné qui travaille sur SmoothCSV sur son temps libre.

💾 SmoothCSV est gratuit et disponible sur Windows, Mac et Linux

Parmi les outils alternatifs pour lire les fichiers CSV (et bien plus), on peut également citer :

  • Data Wrangler : une extension VSCode développée par Microsoft, également très pratique au quotidien pour visualiser des dataframes.
  • Pandas (Python) : pour ceux qui souhaites vraiment mettre les mains dans le cambouis, la bibliothèque de référence pour manipuler et analyser des données en Python.
  • DuckDB ou MotherDuck : pour gérer de gros volumes de données, avec une reconnaissance native des fichiers CSV.

Partager cet article

Articles connexes